 |
Bildfolge zu Eingabefolien ........................................ |
 |
|
 |
fotorealistische Darstellung ...................................... |
 |
|
 |
Erzeugung orthogonaler Strukturen .......................... |
 |
|
 |
Belastungsstruktur und automatische Überlagerung |
 |
|
 |
Erzeugung rotationssymmetrischer Strukturen ......... |
 |
|
 |
Erzeugung von Lastbildern ....................................... |
 |
|
 |
Import von DXF- und Textdateien ............................. |
 |
|
 |
Flächenlasten und (veränderliche)
Stabkettenlasten |
 |
|
 |
Import von DXF-Vorlagen .......................................... |
 |
|
 |
Erzeugung von Imperfektionen ................................. |
 |
|
 |
manuelle Erzeugung komplexer Strukturen .............. |
 |
|
 |
Darstellungseigenschaften / Stückliste
/ Lastsumme |
 |
|
 |
Modellierungsfunktionen ........................................... |
 |
|
 |
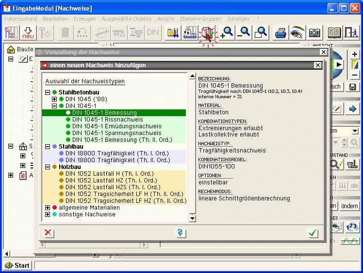
Nachweise / Überlagerung /
Lastkollektivgenerierg. |
|
 |
Zuweisung von Querschnittsformen .......................... |
 |
|
 |
Plausibilitätskontrolle und Datenbereinigung ............ |
 |
|
 |
Bettung / Gelenke / Exzentrizitäten
/ lokale KOS ...... |
 |
|
 |
Druck- und Zugstabausfall ........................................ |
 |
|
 |
Erzeugung von Knotenlagern .................................... |
 |
|
 |
Ergebnisvisualisierung ............................................. |
 |
|
 |
Ebenenmodus und Konstruktionskoordinatensystem |
 |
|
 |
Drucklistengestaltung und Detailnachweispunkte ..... |
 |
|
 |
Auswahllisten und Sichtbarkeitsstatus ...................... |
 |
|
| |
zur 4H-FRAP-Hauptseite ....... |
 |
|